Exteriorlink
Last updated: October 20, 2023
Aerodynamicslink
To reduce drag, the design of the Model Y underbody uses molded plastic paneling that prevents air turbulence. Front to rear, the system begins at the front bumper fascia. Air for cooling and ventilation flows through the grill, which has active shutters to manage mass flow. Air then flows beneath the front valence, which is attached to the front bumper fascia with push-pull plastic rivet clips.
The front valence then mates to the front aero shield. The front aero shield covers the front subframe. The mid aero shield covers the rear subframe and attaches to the high voltage (HV) battery, while slightly overlapping with the wheel arch liners. The mid aero shield is located between the HV battery and the rear diffuser. The rear suspension covers attach to the control arms of the rear suspension. The rear diffuser is the last piece of the underbody aero system. It attaches to the mid aero shield, the trunk load floor, and the rear lower bumper fascia. It cannot be removed from Model Y without first removing the rear bumper fascia due to the use of buckle snaps.
![]() |
|---|
| Underbody Overview |
![]() |
|---|
| Front Fascia with Front Valence |
The front fascia includes radar, fog lamps, and heater grid to keep radar sensors clear of snow and reflectors.
![]() |
|---|
| Front Aero Shield |
![]() |
|---|
| 1. Rocker Cover 2. Rocker Carrier |
| Rocker Carrier and Rocker Cover |
![]() |
|---|
| Mid Aero Shield |
![]() |
|---|
| Rear Diffuser with Rear Fascia |
The rear fascia assembly includes the upper and lower fascia, two reflectors, the radar, the tow eye cover, and the tow hitch cover, which gives an outlet to allow Model Y to be towed from the rear.
Model Y vehicles built with structural pack have front and mid aero shields to accommodate the smaller battery enclosure. The front aero shield is longer in the Y-direction towards the rear of the vehicle to meet the battery pack. There are 5 skid plate bolts along the rear of the aero shield that mate the aero shield to the vehicle, along with two push pins. There are hanger features along the rear edge of the aero shield, which aid in installation. There are U-nuts in the wheel liners to help support the aero shield during wade events. The outer front corner mounting holes of the aero shield are precision mating holes while the rest of the holes are oversized to allow for slight variation.
The front edge of the rear aero shield is longer in Model Y Structural Pack to accommodate the smaller battery enclosure. There is a flat bracket coming of the battery enclosure for the aero shield to sit on top of, another feature to help with wade events. Along this front edge, the aero shield has U-nuts. Model Y Structural Pack aero shields have an additional center shot at the rear edge. This is to aid in installation, that the aero shield will remain in place without the user having to hold it up.
![]() |
|---|
| Model Y Structural Pack Front Aero Shield |
![]() |
|---|
| 1. Additional center shot |
| Model Y Structural Pack Rear Aero Shield |
Hood Bafflelink
The intent of the hood baffle is to improve performance for Pedestrian Protection. The hood baffle maintains frunk sealing capabilities while providing compliance, in case of a head impact event. Model Y has a baffle that attaches to the underside of the hood. The baffle is made up of both a hard and soft shot portion. The hood baffle meets with the frunk in order to form a seal, keeping contents of the frunk a dry zone.
![]() |
|---|
| Hood Baffle |
Tesla Badgeslink
The Model Y Tesla badges are injection-molded plastic with datum pins that mate to locating holes in both the hood and liftgate.
![]() |
|---|
| 1. Badge 2. Datum pins |
| Tesla Badge |
Exterior Mirrorslink
Model Y has adjustable side mirrors with a heating system to prevent moisture obstruction. Exterior mirror functionality includes auto tilt, position memory, and power folding. Movement of the mirrors can be done with the steering wheel switches and power folding is done with the UI. The Model Y exterior mirrors are equipped with dimming functionality and either an WiFi antenna or an LTE antenna.
![]() |
|---|
| 1. Mirror skullcap 2. Mirror glass 3. A-pillar applique |
| Side-view Mirror |
B-pillar Appliquelink
The Model Y B-pillar applique contains seals on either side which interface with the primary seals of the front and rear doors to help protect against water intrusion. The B-pillar applique houses the following components:
- Side Cameras for Autopilot
- Near Field Communication board for Key Card Entry (Driver's Side Only)
- Bluetooth Receiver for Passive Entry
Wheel Garnisheslink
Model Y is equipped with wheel garnishes that will match the grain and texture of the rocker panels, which will be black, to match the accent colors of Model Y.
![]() |
|---|
| 1. Front garnish 2. Rear garnish |
| Wheel Garnishes |
Wiper Systemlink
Model Y has a variable speed windshield wiper system and a position detection sensor. These components enable Model Y to clean and clear the windshield of reasonable debris and liquid. Actuation of the wiper system is requested by the front vehicle controller over a direct local interconnect (LIN) connection but is managed by integrated control electronics that are embedded into the gearbox cover of the wiper motor. The wiper speed and direction is controlled by varying the control signal and switching the polarity across the wiper motor respectively.
There are nozzles on both the driver and passenger wiper arms. The driver wiper arm contains two nozzles for a greater fluid distribution. If there is a blockage within the coverage area, the windshield wiper system will attempt to clear the blockage by performing 3 break-off attempts.
The system may stop and move during the break-off tests in order to facilitate the clearing of any debris on the windshield. In the event that the blockage can not be cleared, the embedded electronics will stop the motor in order to prevent damage, and send a blocked signal to the front vehicle controller. If the third break-off attempts fails, then the arms will return to the Park position. There are beauty covers for the arm head nuts for aesthetic purposes.
![]() |
|---|
| 1. Coverage area 2. Washer hose 3. Driver and Passenger windshield wiper assembly and washer nozzle 4. Washer fluid cap |
| Windshield Wiper System |
The center of the tips of the driver and passenger blade are to line up with the markings on the windshield.
Below are the moving linkages when performing wiper installation; be cautious as these are not stationary parts.
![]() |
|---|
| 1. Moving linkages 2. Harness connector |
| Windshield Wiper Components |
There are three positions for the wiper arms: Park, Service, and Upper Reversal. The Park position is at the bottom of travel, where the wipers sit when not being actuated. The Service wiper position is 20 degrees higher up on the windshield than the Park position to aid in removal and replacement of the wiper blades. The Upper Reversal position is the end travel of the wiper arm.
![]() |
|---|
| 1. Park position 2. Service Position 3. Upper Reversal Position |
| Windshield Wiper Arm Positions |
Table 1. Wiper Parameter Data:
| Driver Side Arm | Passenger Side Arm | |
|---|---|---|
| Arm Tip Force (N) | 11.2N | 8.8N |
| Attack Angle at Park (degrees) | 5° | 5° |
| Attack Angle at Service (degrees) | 4° | 4° |
| Service Position (degrees) | 20° | 19° |
The Model Y washer tank is two molded parts. They meet together and have an O-ring to ensure sealing. If needed in order to access other components, the neck of the washer tank is removable. The capacity of the washer tank is 4.5L. The low fluid detection will go off at around 650ml. When the vehicle has indicated that there is low fluid in the washer tank, there is approximately 25 wash cycles left.
The low fluid detection sensor is a float sensor, so orientation of the sensor is critical for proper operation. The washer system communicates on the Front Vehicle Controller (VCFRONT) where the level sensor and the pump connect directly on the front harness.
The wipe and wash cycle requests are controlled via a button located at the end of the left steering wheel stock. A singular press is wipe and a full press is wipe and wash. The wipe speed and on/off requests are controlled through the UI.
![]() |
|---|
| 1. Washer fluid pump 2. Washer tank 3. Washer fluid cap 4. Washer fluid level sensor |
| Washer System |
Exterior Lightinglink
Overviewlink
The exterior lights on Model Y are all LED components. Individual LEDs are not serviceable.
In late 2020, Global Headlamp was introduced for front and rear lights. Before that, two main lighting variants existed (SAE and ECE) to comply with market specific regulations, with regional exceptions in lighting behaviors in Canada (SAE) and Japan (ECE). SAE and ECE variants have different part numbers, while regional exceptions are administered via firmware. With Global Headlamp, regional differences can be recognized by software and the same hardware is used worldwide. Operation of the exterior lights is controlled by the three main vehicle controllers (Front, Left, Right). As with other low voltage components in Model Y, the exterior lights utilize electronic fuses incorporated into the vehicle controllers. The exterior lights respond to requests from:
- Light switch function of the touchscreen
- Ambient light information from the vehicle cameras and car computer
- Turn signal stalk
- Hazard switch
- Drive Inverter (reverse light and brake light requests)
![]() |
|---|
| 1. Side repeater camera assembly (left) 2. Headlamp assembly (left) 3. Fascia light assembly (left) 4. Fascia light assembly (right) 5. Headlamp assembly (right) |
| Exterior Lighting Overview |
![]() |
|---|
| 1. Center high mounted stop light (CHMSL) 2. Body tail light 3. Liftgate tail light 4. Reflex reflector 5. License plate light 6. Reflex reflector 7. Lift gate tail light 8. Body tail light 9. Side repeater camera assembly |
| Exterior Lighting Overview |
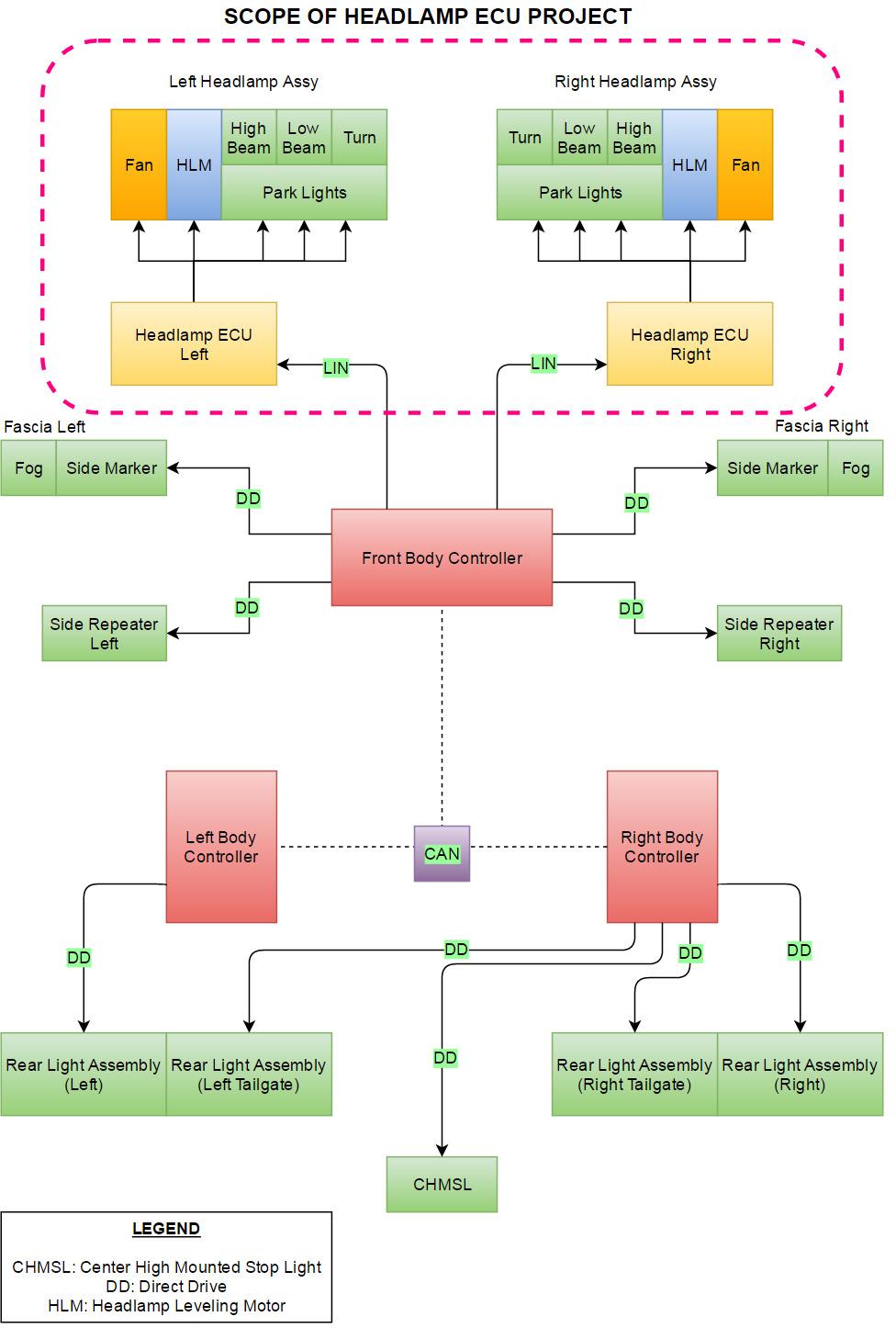
Connectivity and Controllink
The exterior lighting system control is distributed between the vehicle controllers as depicted in the diagram below. The front headlamps have their own ECU, discussed later. The rear lights consist of the body and lift gate tail and stop lights as well as the license plate lights. They are managed by the left and right body controllers.
![]() |
|---|
| Body Control Diagram |
![]() |
|---|
| Headlamp ECU Diagram |
The front body controller provides power and commands to the forward lighting. Forward lighting includes the headlamps, front fascia lights, and side repeaters. The front headlamps have their own ECU to command individual LEDs. The headlamp ECU communicates with the front body controller via LIN. The headlamp ECU is a serviceable component.
![]() |
|---|
| Front Light Control System |
Lighting Component Descriptionslink
Exterior lights have two options: base or premium. Before late 2020, they were built to two different market specifications, SAE (typically North America) or ECE (Rest of World (RoW)). There are regional differences in lighting behaviors according to local governments. The variants are visually similar.
Headlamp Assemblylink
All headlamp assemblies are equipped with vertical leveling motors, used for beam alignment in the factory and in service. There are also variants with horizontal leveling motors as well, see the table below.
| Headlamp Type | Gateway config | Vertical leveling | Horizontal leveling |
|---|---|---|---|
| Global | GLOBAL | Yes | Yes |
| Regional SAE | PREMIUM | Yes | No |
| Regional ECE | PREMIUM | Yes | Yes |
ECE vehicles with coil suspension can perform automatic leveling of the headlights. Until late 2021, they were equipped with ride height sensors to evaluate the current vehicle pitch. Since then, the ride height sensors are replaced by a 'virtual pitch' algorithm that uses a combination of acceleration sensor signals by the RCM (restraints control module), GPS location and ride information by the drive unit. The difference between standard and premium headlamps is the intensity of the light emitted by the headlight. Cornering functionality does not exist for Model Y. Similar to the Model S and Model X, the Model Y headlamps have Park / Signature lighting in SAE markets and Position / Daytime Running Light (DRL) lighting in ECE markets. The headlamp assembly attaches to the front carrier and fender with 4 bolts.
![]() |
|---|
| 1. Park / Signature Light Guide (DRL Channel1) 2. Low Beam and High Beam Pixel Matrix (SSL100) 3. Turn indicator 4. Low Beam Pre-Field Reflector 5. Park / Signature Light (DRL Channel 2+3) |
| Front Headlamp Assembly, Global |
The SSL100 is a LED pixel matrix where the controller can activate each pixel individually and modify the light distribution according to the respective regional regulations and current lighting requirements.
The low beam prefield is the homogenous light that forms most of the beam. The prefield reflector very specifically is the reflector for that light source. The reflector is a chrome piece of plastic that reflects the light from the LEDs to the correct directions.
![]() |
|---|
| 1. Park / Signature light guide 2. Premium low beam (red) 3. Base low beam (yellow) 4. Amber turn 5. High beam 6. Park / Signature diffuse |
| Front Headlamp Assembly, Overview |
![]() |
|---|
| 1. Headlamp 2. Upper mounting bracket 3. Headlamp ECU 4. Lower mounting bracket |
| Headlamp Assembly, Components |
Front Fascia Lightlink
Premium models have a front fog light and an auxiliary park light. On vehicles sold in SAE markets, there is a side marker light. The front fascia light assembly must be replaced as an assembly. Individual components are not serviceable.
![]() |
|---|
| Front Fascia Light Assembly |
![]() |
|---|
| 1. Side marker - SAE markets only 2. Auxiliary Park (fog light guide for ECE markets) 3. Fog light (fog lens ECE) |
| Front Fascia Light |
Tail Lightslink
Model Y has the same style tail lights as the Model S, Model X, and Model 3, with lights on the body and liftgate. The charge port is hidden in the left-hand body light assembly. The brake lights and turn signals use the same LEDs as the tail lights, but the brightness is increased. The change in brightness is controlled by an LED Driver Module (LDM) mounted inside each light. This module changes the Pulse Width Modulation (PWM) signal to the LEDs to increase the brightness. The tail light assembly must be replaced as an assembly. Individual components are not serviceable. The side marker utilizes an optical system with a light source that illuminates a red diffused inner lens. Any Model Y built on or after August 13, 2020 comes with different tail lights, the change is to go from region specific lights to a global taillamp common to all markets.
![]() |
|---|
| 1. Side marker (achieved by tail function) 2. Stop / Turn 3. Tail 4. Reverse 5. Non-functioning light blade |
| Tail Lights (SAE Markets) |
![]() |
|---|
| 1. Turn 2. Stop 3. Tail 4. Reverse Note: Left-hand drive vehicles only: on the left-hand side, the reverse light is non-functioning and the rear fog light is present; on the right-hand side it is reversed. 5. Rear Fog |
| Tail Lights (ECE Markets) |
Note
Right-hand drive vehicles only: on the left-hand side, the rear fog light is non-functioning and the reverse light is present. On the right-hand side it is reversed.
![]() |
|---|
| Lighting behavior in SAE and ECE markets compared to global taillamp |
Side Repeater Assemblylink
The Model Y side repeaters have an integrated camera for Autopilot functions. The LED indicator runs in the direction of travel above the camera, highlighted in the figure below. The side repeater assembly must be replaced as an assembly. Individual components (LED, Camera) are not serviceable.
![]() |
|---|
| 1. Side repeater indicator |
| Side Repeater |
Center High Mounted Stop Light (CHMSL)link
The center high mounted stop light is part of the rear liftgate glass, situated between the closure in white and the glass on Model Y. The assembly must be replaced as an assembly. Individual components (LEDs) are not serviceable.
![]() |
|---|
| Center High Mounted Stop Light |
License Plate Lightlink
The two license plate lights are mounted on the lower edge of the liftgate, controlled by the right hand vehicle controller. Each light is LED and serviceable only as a unit.
![]() |
|---|
| 1. License plate light 2. License plate light |
| License Plate Light |
Reflex Reflectorslink
Reflex reflectors are mounted in the lower portion of the rear bumper. They reflect light to make approaching drivers aware of the vehicle’s presence without the use of vehicle power.
![]() |
|---|
| Reflex Reflectors |
Noise, Vibration, and Harshness (NVH)link
Model Y has front and rear motor noise absorbers. The front noise absorber is located between the instrument panel and the motor, and the rear noise absorber is located between the third row seats and the rear motor. Cutouts on the front noise absorber facilitate the installation of items like the HVAC module, front electrical system, the steering column, and other components of the instrument panel.
![]() |
|---|
| 1. Front motor noise absorber 2. Rear motor noise absorber |
| Noise Absorbers |
Wheel Linerslink
There are four wheel liners in Model Y. These help protect the vehicle against damage from rocks, dirt, salt, road debris, and weather elements. Wheel liners are snapped into place using push-pull rivets which attach the wheel liners to the body-in-white, front and rear fascias, front and mid aero shields, and base rocker covers. Removal of any one wheel liner requires the removal of more than ten push-pull rivets.

































